如何配置自动方案-文档填写?
安知签章防伪系统主要针对文件进行签名盖章二维码操作,一般不牵涉文件内容。
但是有一些简单的文件属性信息,如报告编号等,必须在签章时才能确认,此时您可以使用"文本签章"功能,填写文档中相应内容。
启动文档填写功能,需要完成三个步骤:(1)启用文件扩展属性、(2)设置文本签章、(3)填写属性内容。
(1) 启用文件扩展属性
- 编辑方案基本信息,点击"文档填写"帧页,在"文件扩展属性"板块中选中"启用扩展属性"。

- 按照列名提示,填写新增文件属性的"属性代码"、"属性名称"(后续使用此名称调用属性)、"是否必填项"(签章前必须填写)、"是否随文档展示"(扫码核验时是否随文档展示)、"数据类型"、"数据可选内容"(填写时通过下拉框快速选择)、"填写时间"(上传文件后可填写或审批时填写)。如果需要添加多个文件属性,点击每行数据后面的"复制"按钮,即可复制一个新属性,修改新属性内容即可。

- 如果属性内容需要在签署前设定,则方案必须设置审批步骤,审批完成前填写属性,在"审核审批"帧页中设置,如下图:

(2) 设置文本签章
启用文件扩展属性后,在自动签章方案中添加"文本签章",可调用属性代码,填写文件内容。
- 修改自动签章方案,添加新的图章。

- 配置文本图章详细设定,以"报告编号"为例,如下图,在文本内容中以$[属性名称]的方式调用文档属性,设置文本的字体大小与颜色。通过坐标或文本搜索定位所在页面与具体位置,方式与其他图章一致。

- 如果方案启用"多版本签署",则可以排除哪些版本不含此签章内容。

(3) 填写属性内容
启动文件扩展属性并设置文本签章后,在签署文件时填写相应内容,即可完成文档填写。
- 上传文件使用自动方案进行签署,将自动进入审批流程,可看到"填写"链接,如下图:

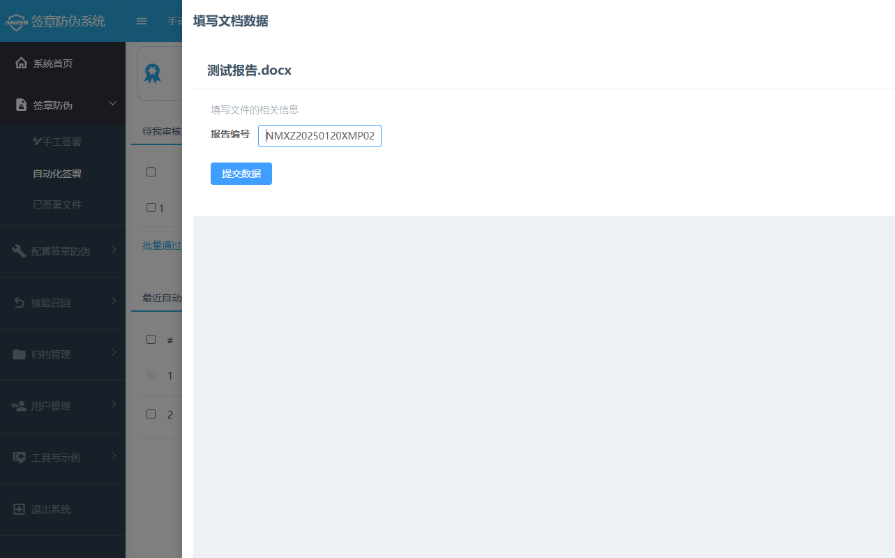
- 点击链接进入弹出框,输入属性内容后,提交数据。

- 点击"通过"审批按钮后,系统将调用签章方案与填写内容签署文件,效果如下图:
